近日,自然语言处理(NLP)领域国际权威会议 ——2025 年计算语言学与自然语言处理国际会议(EMNLP 2025)公布论文录用结果,云知声提交的《面向门诊病历生成的高质量医患对话合成技术》(《High-Quality Medical Dialogue Synthesis for Improving EMR Generation》)成功入选 Industry Track(工业赛道)。这一成果不仅是国际学术界对云知声技术实力的高度认可,更标志着其在门诊病历生成领域实现重大技术突破,为中国医疗 AI 企业在全球垂直领域创新树立标杆。
EMNLP 由计算语言学协会(ACL)主办,与 ACL、NAACL、COLING 并称 NLP 领域 “四大顶会”,是全球 NLP 技术创新与学术交流的核心平台。其中 Industry Track聚焦算法创新与产业应用深度融合,吸引了谷歌、亚马逊、微软、腾讯、阿里巴巴等全球顶尖科技企业参与角逐,本届该赛道论文录用率仅 38%,竞争异常激烈。云知声论文从众多高水平成果中脱颖而出,充分证明其在AI技术与医疗场景结合领域的研究实力,已获得国际学术界与产业界双重认可。

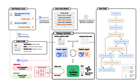
此次技术突破,源于云知声针对医疗场景中 “真实医疗数据匮乏、病历生成质量参差不齐” 的核心痛点,创新性提出 “意图graph规划” + “双智能体仿真” + “规则 - 奖励质量控制” 三大模块融合的医患对话合成框架,为门诊病历生成提供高效解决方案。
在技术架构上,该框架构建了层层递进的质量保障体系:首先通过 “意图graph规划”,从真实门诊对话中抽取 “医生问诊症状时长”“患者反馈用药情况” 等医疗意图,聚合意图转换规律、估算意图出现概率,形成符合临床问诊逻辑的线性意图骨架与意图graph,避免脱离医疗场景的无效交互;其次依托 “双智能体仿真”,结合抽取的意图graph与随机采样的患者画像(含年龄、性别、疾病信息、语言风格等),分别启动 “医生智能体” 与 “患者智能体”,模拟临床问诊流程生成多轮连贯对话,如医生智能体询问 “您糖尿病病史多久?”,患者智能体结合画像反馈 “二十年了,目前在用短效胰岛素”;最后通过 “规则 - 奖励质量控制”,一方面以医学规则过滤错误用药建议、矛盾症状描述等不符合临床常识的内容,另一方面用奖励模型对对话质量打分,仅保留高仿真、高医学一致性的合成数据,形成优质训练语料。
实验数据充分验证了该技术突破的实用价值:采用合成数据训练后,病历生成核心指标 BLEU值从 42.5 提升至 45.6,关键信息错误率(如病史时长、用药信息错误)下降 20% 以上,医生对生成病历的编辑次数减少 35%,大幅降低医护人员工作量;同时,该框架在跨医院测试中性能稳定,且所有合成数据不涉及真实患者隐私,完全符合隐私合规要求,为不同规模医院的病历生成与质控审核业务提供可落地、可推广的方案。

作为深耕医疗 AI 领域的企业,云知声依托其全栈的AGI技术和多年行业积累,针对医疗行业痛点,打造了多款覆盖医疗全场景的智能产品和解决方案。覆盖医政医管、临床诊疗、医保管理、患者服务等多个业务领域。服务于卫健委、医保局、医院管理者、医护人员、患者等多类用户。赋能医疗领域智能化建设,助力提升行业智能化水平。
目前,云知声已将多项AI医疗相关技术深度转化为产品,推出门诊病历生成、语音电子病历等覆盖诊疗全流程的核心产品 —— 语音电子病历可实时将医患对话转化为结构化文本,门诊病历生成产品能基于对话自动生成规范病历,并已成功落地全国 400 余家医院,优化医疗服务流程、提升诊疗效率与病历质量,惠及众多医患群体。
此次论文成功入选EMNLP 2025,是云知声技术积累与学术创新深度结合的又一重要成果。未来,云知声将持续深耕智慧医疗领域,不断拓宽技术边界,积极探索AI技术与医疗场景融合的创新范式,为构建更智能、普惠的未来医疗生态贡献力量。
美摄影师为患病儿童拍超级英雄照
海南黎族文身即将消失
哪些人容易得慢阻肺
正常人如何预防脑出血
仁心在左 责任在右
推己及人 以达极致
草莓吃腻了?这些吃法你肯定没试过!
与癌共存:食管癌病人的自述
香味浓郁猪肉松
唐朝吉祥菜四喜丸子
练起来!全身都要瘦!
缓解痛经的九款药膳